votre progiciel pour sage 100

Wise Up Skate

Mettez à jour rapidement votre base de données Sage 100 Gestion Commerciale sans perturber vos équipes !

Logo Wise UP vert sans base line
Gagnez en productivité avec Wise Up Skate
Wise Up Skate : L'Optimiseur de Sage 100

Pour une Gestion Commerciale Ultra-Performante

Wise Up Skate est né d’un besoin client et a été enrichi par les besoins de nos autres utilisateurs. Ce logiciel est conçu pour augmenter les performances de Sage 100 Gestion Commerciale. Notre solution est compatible avec les versions Sage 100 On Premise à partir de Sage 100c v1 et supérieures.

Les Objets Métiers Sage doivent être préalablement installés sur le PC ou serveur client où l’application Sage 100 Gestion Commerciale est installée, avec la même version.

Wise Up Skate : L'Optimiseur de Sage 100

Pour une Gestion Commerciale Ultra-Performante

Wise Up Skate est né d’un besoin client et a été enrichi par les besoins de nos autres utilisateurs. Ce logiciel est conçu pour augmenter les performances de Sage 100 Gestion Commerciale. Notre solution est compatible avec les versions Sage 100 On Premise à partir de Sage 100c v1 et supérieures.

Les Objets Métiers Sage doivent être préalablement installés sur le PC ou serveur client où l’application Sage 100 Gestion Commerciale est installée, avec la même version.

Gagnez en productivité avec Wise Up Skate
Atoo Next WiseUp Skate screen
Atoo Next WiseUp Skate screen

Pourquoi utiliser Wise Up Skate ?

Profitez d’une solution puissante qui s’appuie sur Excel pour garantir l’intégrité de votre base de données Sage 100 sans déconnecter les utilisateurs.

Optimisation en Masse

Modifiez rapidement la base de données Sage en masse : fichiers articles, clients, fournisseurs, tarifs, remises, et bien plus encore en quelques clics.

Flexibilité Avancée

Actualisez les catégories tarifaires, catalogues, champs libres, comptes comptables, et bien plus encore.

Mises à Jour Rapides

Actualisez facilement les bases d'articles, clients et fournisseurs.

Gestion des Tarifs

Importez et exportez les nouveaux tarifs fournisseurs en un clin d'œil.

Comment ça marche ?

Gestion de votre base clients

Deux personnes discutant autour d'une table, représentant la gestion de la base clients avec Sage et Wise-Up

Vous avez participé à un salon professionnel ? Importez votre fichier de prospects directement dans Sage.

Wise Up Skate offre une vue complète avec tous les champs modifiables de la fiche client Sage : catégories tarifaires, mode de règlement, RIB, solvabilité, et plus encore.

Exportez votre base clients sous Excel, confiez la mise à jour des données à un collaborateur, puis importez le fichier Excel corrigé dans Sage.

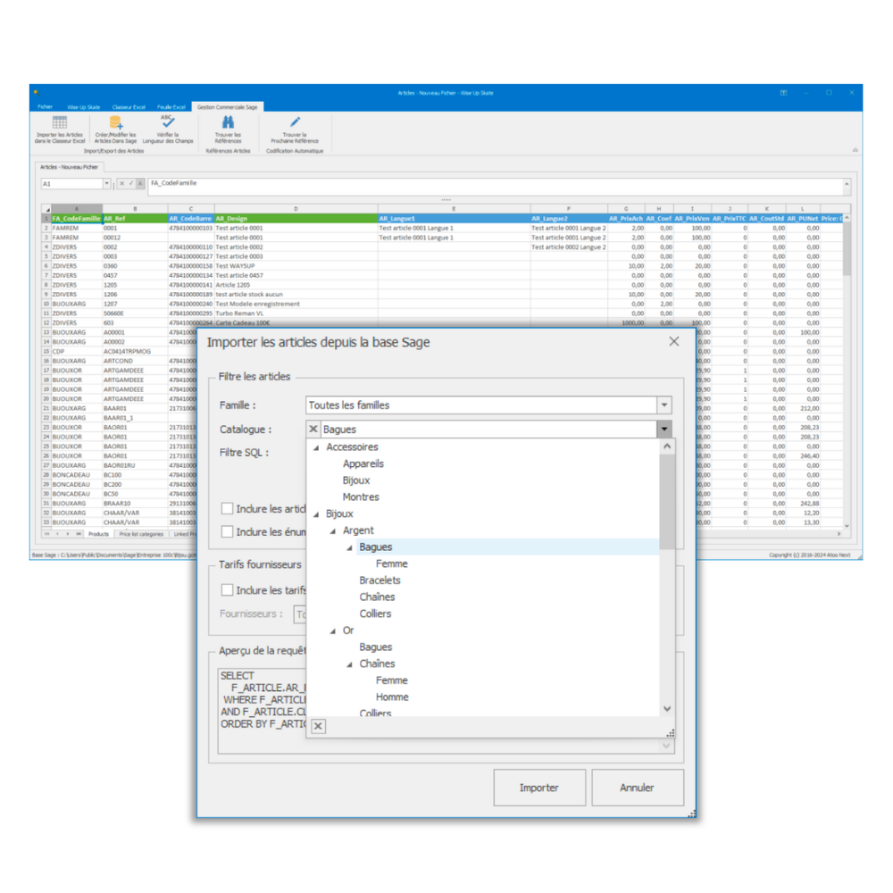
Gestion de votre base articles

Entrepôt moderne illustrant la gestion efficace de la base articles avec Wise-Up

Depuis un fichier Excel standardisé, créez directement dans Sage 100 vos produits de type standard, à gamme, à nomenclature et à conditionnement.

Chargez votre base articles Sage dans Wise Up Skate et mettez à jour tous les champs disponibles : catégories tarifaires, catalogue, champs libres, comptes comptables, tarifs, codes pays et codes fiscaux.

En quelques clics, appliquez des règles de calcul pour mettre à jour catégories tarifaires, remises clients, tarifs d’exception, remises par familles d’articles et remises par quantité.

Gestion de votre base fournisseurs

Personne utilisant une tablette, illustrant la gestion de la base fournisseurs avec Wise-Up Skate

Vos fournisseurs envoient leurs nouveaux tarifs sous Excel ? Ajoutez les entêtes des colonnes Sage et mettez à jour les tarifs dans Sage via Wise Up Skate.

Votre fichier Excel est incomplet ? Avec seulement la référence du fournisseur, le code barre et le prix d’achat, Wise Up Skate interroge Sage pour associer les articles correspondants.

Wise Up Skate affiche tous les champs modifiables en une seule vue. Mettez à jour directement ou exportez vers Excel pour modification.